เมื่อผู้เข้าพักเดินทางออกจากโรงแรมแล้ว จำเป็นต้องดำเนินการชำระเงินในระบบจัดการทรัพย์สิน (PMS) ด้วย อย่างไรก็ตาม ก่อนที่จะดำเนินการชำระเงินให้เสร็จสมบูรณ์ คุณจำเป็นต้องอัปเดตยอดคงเหลือของแขกเป็น 0
วิธีเข้าถึง: หากต้องการตรวจสอบห้อง โปรดทำตามขั้นตอนและวิดีโอด้านล่าง
สิทธิ์ของผู้ใช้: การกำหนดค่าสัมบูรณ์ของ eZee >> ผู้ใช้ >> แก้ไขผู้ใช้ >> สิทธิ์ >> แผนกต้อนรับส่วนหน้า >> การเข้าถึงเพื่อตรวจสอบแขก

1. เช็คเอาท์จากสเตย์วิว
ตำแหน่งที่ตั้ง: eZee Absolute PMS stay view >> คลิกที่ปุ่ม Transaction >> Check-out
คลิกธุรกรรมที่คุณต้องการตรวจสอบ ตัวเลือกเพิ่มเติม> เช็คเอาท์

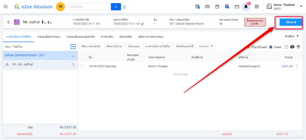
2. ตรวจสอบจากรายการแก้ไข
ตำแหน่ง: eZee Absolute PMS stay view >> แก้ไขรายการ >> ปุ่มเช็คเอาต์
คลิกที่แก้ไขธุรกรรม >> คุณจะพบปุ่มชำระเงินด้านบน อ้างอิงถึงภาพหน้าจอด้านล่าง:

3. ตรวจสอบจากรายการออกเดินทาง
สถานที่: คลิกที่การจอง (ไอคอน) >> ขาออก >> คลิกที่จุดสามจุด >> ปุ่มชำระเงิน
อ้างอิงถึงภาพหน้าจอด้านล่าง:

หมายเหตุ : เมื่อระบบไม่อนุญาตให้ดูปุ่มชำระเงิน จำเป็นต้องตรวจสอบวันที่ทำงานตรงกับวันที่ผู้เข้าพักออกเดินทาง และจำเป็นต้องตรวจสอบยอดคงเหลือที่อัพเดทด้วย 0
รายงาน: เลือกแขกที่เช็คเอาท์จากแท็บรายงานภายใต้รายงานแผนกต้อนรับส่วนหน้า
