Este artículo no está disponible en Spanish (Latin America); accede a la versión en English.
Bill to Travel Agent: When any booking is received from the company so in this case, that company e guest is from one of the Travel Agents and that Travel Agent will pay the charges of the guest in that case company wants a bill to with its name so we can do bill to Travel Agent in the eZee Absolute.
How to access: In order to bill to travel agent refer to the below video and steps.
Steps to Change the "Bill To" Option in the Invoice
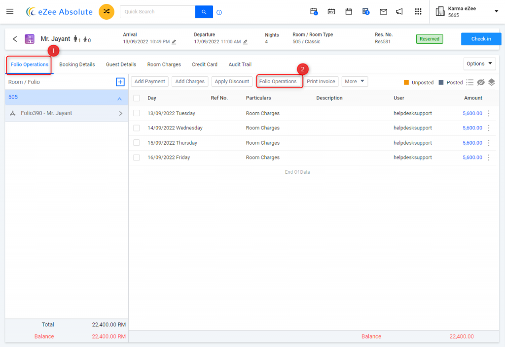
Go to the Reservation
- Navigate to Front Office > Reservation or Saty View
- Select the booking for which you want to change the invoice details.
- Click on edit reservation.
- Click on Folio Operations.

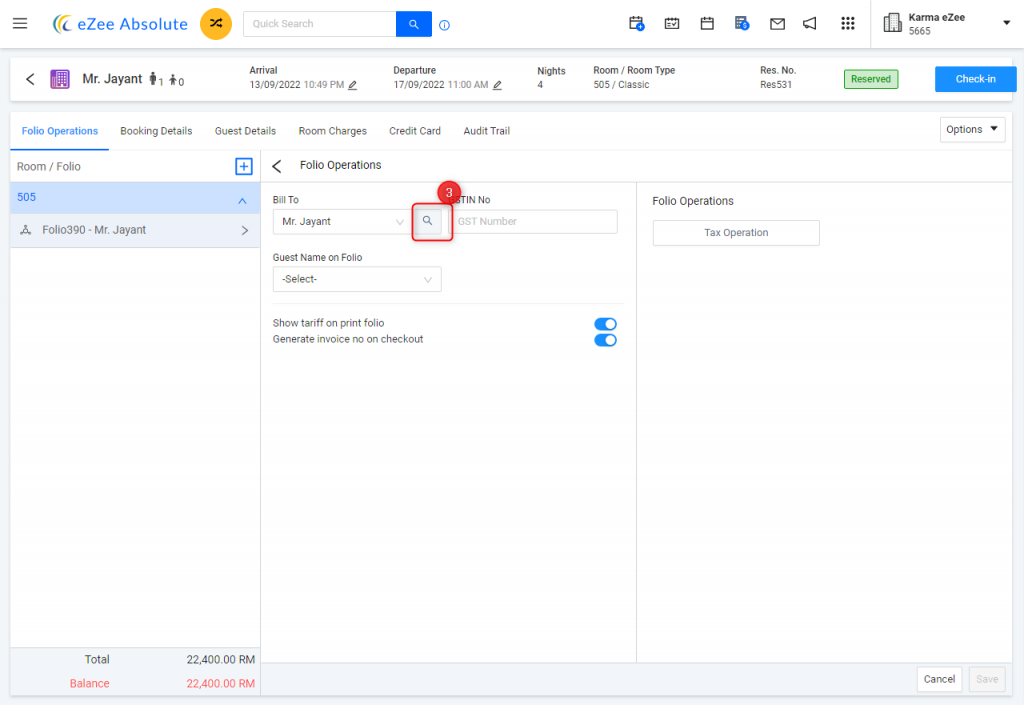
Change the "Bill To" Option
- Fo to the Bill to option and hit the search button and, choose the contact type as:
- Guest (Default option)
- Company (If the booking is made under a company account)
- Travel Agent (If a travel agent is handling the payment)
- Search and Select the appropriate company or travel agent from the dropdown list.

- Fo to the Bill to option and hit the search button and, choose the contact type as:
Save and Generate the Invoice
- Click Save Changes to apply the modification.
- Generate the invoice with the updated billing details.


When we print an invoice we can see the Travel agent name in Bill to option.

Was this article helpful?
That’s Great!
Thank you for your feedback
Sorry! We couldn't be helpful
Thank you for your feedback
Feedback sent
We appreciate your effort and will try to fix the article