Yes, in eZee Absolute, you can choose to hide room tariffs on invoices or folios. This feature allows you to present a summarized bill to guests without displaying detailed room rates.
Steps to Hide Room Tariff on Invoices/Folios:
Access the Reservation:
- Log in to eZee Absolute PMS.
- Navigate to the Stay View or Resevation section.
- Select the reservation for which you want to modify the invoice.

Modify Folio Settings:
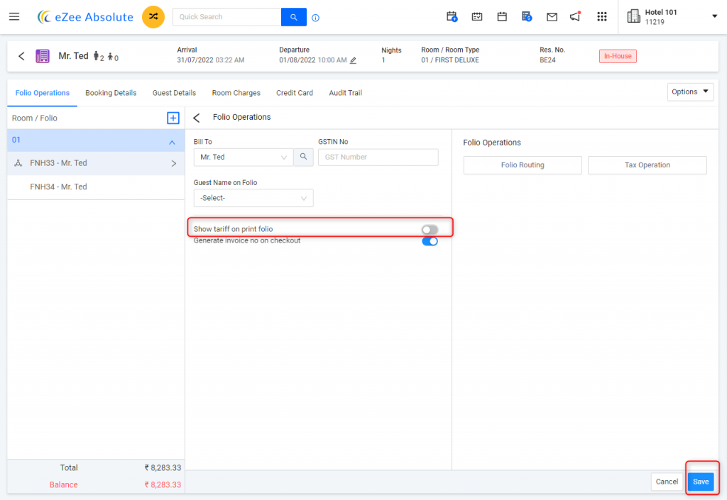
- Within the reservation details, click on Folio Operations.

- In the Folio Operations menu, locate the option Show tariff on print folio.
- Uncheck this option to hide room tariffs on the printed folio.
- Within the reservation details, click on Folio Operations.
Save Changes:
- After unchecking the option, click Save to apply the changes.

- After unchecking the option, click Save to apply the changes.
By following these steps, the room tariff details will be omitted from the guest's invoice or folio, providing a cleaner and more concise billing document.

Was this article helpful?
That’s Great!
Thank you for your feedback
Sorry! We couldn't be helpful
Thank you for your feedback
Feedback sent
We appreciate your effort and will try to fix the article